Adocão
Um app que transforma a adoção responsável de pets numa jornada guiada — do primeiro swipe ao acompanhamento pós-lar.

Visão geral
O processo de adoção de pets no Brasil é, na maioria das vezes, longo, burocrático e pouco guiado — o que faz muitas pessoas desistirem no meio do caminho. O Adocão nasceu para mudar isso.
O app centraliza toda a jornada: da descoberta do pet ideal ao acompanhamento pós-adoção — e ainda funciona como uma rede colaborativa de resgate, conectando a comunidade em torno de animais em situação de risco.
01
DESCOBRIR
Identificando o fenômeno
O interesse por adoção de pets cresceu 400% durante a pandemia — um fenômeno impulsionado pelo isolamento e liderado pela Geração Z. Mais adoções também revelaram um lado preocupante: o abandono cresceu junto. A pesquisa começou aqui.
Geração Z na Liderança
Jovens entre 18 e 24 anos lideram as adoções, com 32% adotando pets após encontrá-los nas ruas, superando as adoções feitas por meio de ONGs ou abrigos.
Preferência pelos felinos
Os gatos representaram 65% das adoções de pets no país, indicando uma preferência crescente por felinos.
Aumento na Adoção de Animais
A pesquisa Radar Pet 2021 revelou que 30% dos animais de estimação foram adquiridos durante o período de isolamento social.
Apesar dos números positivos para as adoções, ainda existem números alarmantes quanto aos animais abandonados, com os cães dominando as estatísticas:
Dos cães abandonados se dá por problemas comportamentais com o animal.
Dos animais são abandonados por causa de mudanças e disponibilidade de espaço ou nas regras de conduta social.
É o número estimado de animais abandonados no Brasil, sendo 20,2 milhões cães e 10 milhões gatos.
Antes de propor qualquer solução, precisava entender o que já existia — e mais importante: o que faltava. Mapiei os principais apps de adoção do mercado para identificar padrões, gaps e oportunidades não atendidas:
Hyppet
TiuTiu
Petfinder
weRescue
Interface intuitiva com geolocalização.
Destaque para o "Tiutiu Tok", permitindo visualização de vídeos dos animais.
Plataforma robusta com extensa base de dados de animais.
Design moderno com filtros avançados para busca de animais.
Processo de adoção simplificado, semelhante ao estilo de "swipe" de aplicativos de namoro.
Processo de adoção direto, com contato facilitado com os doadores.
Filtros detalhados por localização, raça, idade, tamanho, etc.
Parcerias com diversas organizações de resgate.
Permite comunicação direta entre adotantes e responsáveis pelos animais.
Interface amigável e voltada para o público jovem.
Processo de adoção pode variar conforme a organização parceira.
Processo de adoção integrado com comunicação direta com abrigos.
"Fácil de usar e encontrar animais próximos."
"Adorei os vídeos dos animais, muito mais envolvente."
"Ótimo recurso para encontrar animais para adoção."
"Aplicativo fácil de usar com ótimos filtros."
"Design moderno e atrativo."
"Aplicativo leve e fácil de navegar."
"Interface amigável e fácil de usar."
"Encontrei meu cachorro perfeito através do app."
"Facilitou muito o processo de adoção."
"Consegui adotar meu pet rapidamente."
"Grande variedade de animais disponíveis."
"Design limpo e intuitivo."
"Alguns bugs ao carregar perfis de animais."
"Poderia ter mais filtros de busca."
"Aplicativo trava e congela frequentemente."
"Falta de resposta de alguns abrigos."
"Falta de informações detalhadas sobre os pets."
"Alguns vídeos demoram para carregar."
"Filtros de busca insuficientes."
"Alguns perfis de animais desatualizados."
"Notificações poderiam ser mais personalizáveis."
"Faltam informações sobre o histórico dos animais."
"Problemas com a lista de favoritos."
"Poderia ter mais informações sobre o processo de adoção."
02
DEFINIR
Definindo o problema real
Com os dados em mãos, o desafio virou sintetizar o problema real: não era apenas burocracia — era a falta de suporte emocional e prático em cada etapa da adoção. As perguntas 'How Might We' ajudaram a transformar esse problema em oportunidades de design:
...tornar o processo de adoção mais acessível e atraente para diferentes perfis de adotantes?
...usar tecnologia para conectar cães abandonados a potenciais adotantes de forma mais eficiente?
...envolver a comunidade local para criar redes de apoio que reduzam o abandono de animais?
Gerando POVs
Através dos POVs, consigo aprofundar o foco no problema e gerar empatia entendendo corretamente os tipos de perfis dos usuários.
“O usuário precisa de uma maneira prática e segura de encontrar e adotar animais, porque ela valoriza resgates responsáveis e quer incentivar mais adoções.”
“O usuário precisa de canais rápidos de comunicação e suporte, porque quer se sentir confiante ao adotar um novo pet.”
“O usuário precisa de uma plataforma que facilite o compartilhamento em redes sociais, porque acreditam que a visibilidade aumenta as chances de adoção.”
“O usuário precisa de orientações no período de adaptação pós-adoção, porque quer garantir uma boa integração do animal em sua rotina.”
“O usuário precisa de uma forma eficiente de encontrar o pet ideal, porque quer adotar mas tem pouco tempo e busca praticidade.”
03
IDEALIZAR
Explorando caminhos e escolhendo direção
Com o problema definido, era hora de explorar caminhos. Avaliei diferentes abordagens antes de convergir: a direção escolhida foi criar uma jornada guiada e conversacional, capaz de reduzir a fricção, aumentar o match de compatibilidade e sustentar o vínculo pós-adoção.
Features do MVP
💬 Assistente de Match
Sugere pets ideais com base no perfil do adotante, como rotina e espaço. Ajuda a tomar decisões conscientes.
🐾 Acompanhamento Pós-Adoção
Suporte contínuo com lembretes e orientações para a adaptação nos primeiros meses.
📚 Guia de Posse Responsável
Conteúdos práticos sobre cuidados e responsabilidades, preparando o usuário para uma adoção segura.
🗺️ Mapa de Adoção e Resgate
Mostra pets, abrigos e alertas de animais em risco na região, conectando a comunidade.
04
SOLUÇÃO
Definindo a estrutura da experiência
Com as features definidas, organizei a arquitetura de forma que cada jornada tivesse um fluxo claro e progressivo — priorizando a adoção como fluxo central, com suporte e impacto social como camadas complementares.
Arquitetura da informação

Estrutura de navegação e hierarquia do app — organizada para facilitar o fluxo de adoção.
Fluxos do usuário
Antes de partir para os wireframes, mapiei os fluxos mais críticos do produto. Esse passo é fundamental para antecipar decisões de componentes e garantir que a estrutura funcione antes de qualquer pixel ser desenhado.
Userflow - Login + Match de adoção

Jornada completa desde o login até o match ideal com o pet.
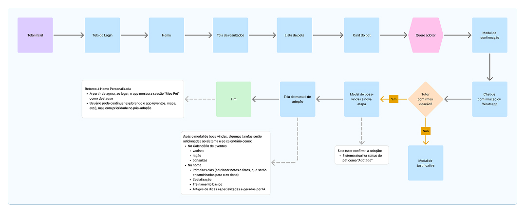
Userflow - Processo de adoção

Processo simplificado para formalização do interesse de adoção.
Construindo a solução
Com o fluxo validado, passei para os esboços de baixa fidelidade das telas mais críticas. O objetivo não é precisão visual — é testar rapidamente se a estrutura de informação faz sentido antes de investir em alto fidelidade.
Rascunhos para tirar transpor as ideias

Definindo a tipografia
Escolhi a Lexend por sua excelente legibilidade em telas pequenas e pela ampla gama de pesos — de ExtraBold a Light — o que permite uma hierarquia visual clara sem precisar de fontes adicionais.
Paleta de cores
A paleta de cores foi definida para transmitir acolhimento, segurança e empatia, reforçando o aspecto emocional da adoção e criando um ambiente confiável para o usuário.
Componentes finais
Componentes finais

Resultado final
O Adocão nasce de uma convicção simples: adotar bem é tão importante quanto adotar bastante.
A solução não se limita a conectar pessoas e pets — ela guia cada etapa, sustenta o vínculo pós-adoção e ainda serve como uma rede colaborativa de resgate. Três camadas de impacto, um único produto.
Mockups de Onbarding e tela te login

Mockups Assistente de adoção

Transformei o processo de busca em um fluxo conversacional para reduzir a fricção inicial e tornar a experiência mais acolhedora. Formulários tradicionais podem gerar abandono em fluxos longos. O modelo de chat permite progressão gradual, além de criar uma sensação mais humana em um momento emocionalmente sensível.
Home inicial + Tarefas diárias

Criei um sistema de acompanhamento de rotina para facilitar a adaptação do pet e do adotante. A proposta é reduzir ansiedade e incerteza no início da convivência, incentivando hábitos saudáveis e consistentes.
Guia de posse

Após a adoção, inclui uma lista guiada de itens essenciais para apoiar adotantes de primeira viagem. A decisão surgiu da identificação de uma lacuna no pós-adoção, onde usuários frequentemente não sabem como preparar o ambiente para o pet.
Lista de Matches

Escolhi uma lista ranqueada em vez de interações por swipe, como em apps de relacionamento, para evitar decisões impulsivas. O modelo de swipe pode desumanizar o processo, promovendo descartes rápidos. A lista permite uma comparação mais consciente, destacando a compatibilidade e ainda permitindo decisões emocionais, que são essenciais na adoção.
Mapa de eventos

Desenvolvi um mapa colaborativo inspirado em sistemas como Waze, permitindo que usuários reportem animais em situação de abandono e encontrem serviços relevantes. A intenção foi ampliar o impacto do produto além da adoção, criando uma rede ativa de cuidado animal.
Protótipo interativo de alta fidelidade
Explore a experiência completa do Adocão diretamente no protótipo navegável.
07
PRÓXIMOS PASSOS
O que vem a seguir
Próximas fases planejadas para o crescimento e autossustentação do produto.
Validação
Realizar testes com usuários reais para coletar feedback e identificar pontos de melhoria na jornada 2.0.
Estratégias de monetização
Criar benefícios e parcerias que incentivem o uso contínuo da aplicação e autossustentação do projeto.
Integração com veterinários parceiros
Oferecer serviços integrados e descontos para assinantes, facilitando os cuidados iniciais do pet.
Viajaflux
Mobile App • Viagens • 2023